文章 2025-09-10 来自:开发者社区

IDA 9.2 发布:Golang 改进、新 UI 组件、类型解析等

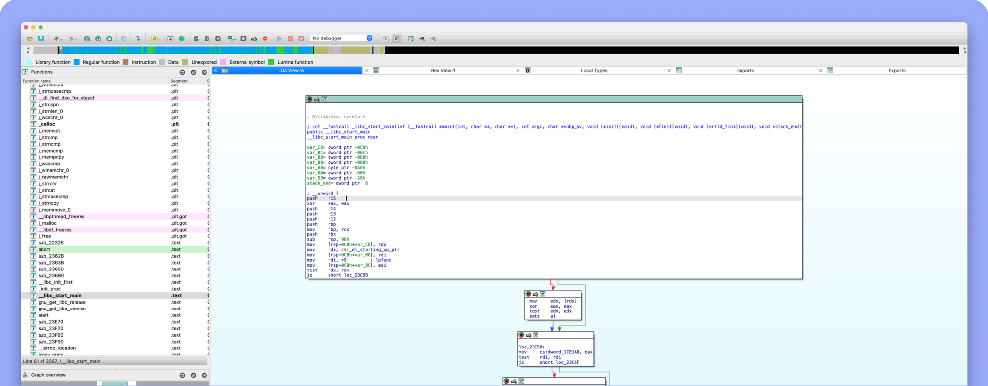
IDA Pro 9.2 (macOS, Linux, Windows) - 强大的反汇编程序、反编译器和多功能调试器 A powerful disassembler, decompiler and a versatile debugger. In one tool. 请访问原文链接:https://sysin.org/blog/ida-pro/ 查看最新版。原创作品,转载请保留出处。 作者主页:....

IDA 9.2 发布:Golang 改进、新 UI 组件、类型解析等
问答 2024-06-06 来自:开发者社区

对于维护类型的需求,如何理解原有的数据与UI关联关系?

对于维护类型的需求,如何理解原有的数据与UI关联关系?

文章 2024-05-22 来自:开发者社区

Nuxt3 实战 (四):安装 Nuxt UI 和配置 Typescript 类型检查

前言 对于 UI 组件库的选择,我考虑过:Ant Design Vue、Element-Plus,但感觉这两款组件库太偏向业务风格了,现在项目的搭建最好能偏年轻化一点,最后还是选择了:Nuxt UI,主要是 Nuxt UI 是 Nuxt 官方推荐的,而且完美兼容 Nuxt,并且是用 TypeScript 编写的,并为所有组件和可组合函数提供类型。 安装 Nuxt UI 执行安装命令pn...

Nuxt3 实战 (四):安装 Nuxt UI 和配置 Typescript 类型检查
文章 2023-06-01 来自:开发者社区

前端祖传三件套JavaScript的DOM之事件的各种具体事件类型的UI

一、鼠标事件鼠标事件是最常用的 UI 事件类型之一,主要包括以下几种事件:1.点击事件(click):当用户在一个元素上进行单击操作时触发。2.双击事件(dblclick):当用户在一个元素上进行双击操作时触发。3.鼠标移动事件(mousemove):当用户在一个元素上移动鼠标时触发。4.鼠标进入事件(mouseenter):当鼠标进入一个元素时触发,不会冒泡。5.鼠标离开事件(mouselea....

文章 2022-10-14 来自:开发者社区

VUE element-ui之输入框限制只能输入数字number类型及表单校验

步骤:表单中:<el-form ref="ruleForm" :model="form" :rules="rules"> <el-form-item label="上级地区:" prop="region" :label-width="formLabelWidth"> <el-cascader v...

VUE element-ui之输入框限制只能输入数字number类型及表单校验
文章 2022-02-16 来自:开发者社区

[Android]使用AdapterTypeRender对不同类型的item数据到UI的渲染

以下内容为原创,转载请注明: 来自天天博客:http://www.cnblogs.com/tiantianbyconan/p/3992843.html   本文讲的工具均放在AndroidBucket开源项目中,欢迎大家star/fork,地址:https://github.com/wangjiegulu/AndroidBucket   主要实现聊天功能中的发送不同类型的信息,...

本页面内关键词为智能算法引擎基于机器学习所生成,如有任何问题,可在页面下方点击"联系我们"与我们沟通。

产品推荐

{"cardStyle":"productCardStyle","productCode":"aliyun","productCardInfo":{"productTitle":"PAI部署多形态的SD WebUI服务","productDescription":"为企业提供云上快速部署定制化的文生图应用。","productContentLink":"https://www.aliyun.com/solution/tech-solution/pai_eas","isDisplayProductIcon":true,"productButton1":{"productButtonText":"方案详情","productButtonLink":"https://www.aliyun.com/solution/tech-solution/pai_eas"},"productButton2":{"productButtonText":"一键部署","productButtonLink":"https://help.aliyun.com/document_detail/2509703.html"},"productButton3":{"productButtonText":"查看更多技术解决方案","productButtonLink":"https://www.aliyun.com/solution/tech-solution/"},"productPromotionInfoBlock":[{"$id":"0","productPromotionGroupingTitle":"解决方案推荐","productPromotionInfoFirstText":"AnalyticDB 与通义千问搭建 AI 智能客服","productPromotionInfoFirstLink":"https://www.aliyun.com/solution/tech-solution/analyticdb-rag","productPromotionInfoSecondText":"通义千问和LangChain搭建对话服务 ","productPromotionInfoSecondLink":"https://www.aliyun.com/solution/tech-solution/tongyi-langchain"}],"isOfficialLogo":false},"activityCardInfo":{"activityTitle":"","activityDescription":"","cardContentBackgroundMode":"LightMode","activityContentBackgroundImageLink":"","activityCardBottomInfoSelect":"activityPromotionInfoBlock"}}

阿里巴巴终端技术

阿里巴巴终端技术最新内容汇聚在此,由阿里巴巴终端委员会官方运营。阿里巴巴终端委员会是阿里集团面向前端、客户端的虚拟技术组织。我们的愿景是着眼用户体验前沿、技术创新引领业界,将面向未来,制定技术策略和目标并落地执行,推动终端技术发展,帮助工程师成长,打造顶级的终端体验。同时我们运营着阿里巴巴终端域的官方公众号:阿里巴巴终端技术,欢迎关注。

+关注