文章 2023-04-20 来自:开发者社区

2022 你还不会微前端吗 (下) — 揭秘微前端核心原理(三)

快照(Snapshot)沙箱所谓 快照沙箱 其实就是基于 diff 方式实现的沙箱:在 激活子应用 时优先将当前的 window 对象进行拷贝存储,再从上一次记录的 modifyPropsMap 中恢复该应用 上次的修改 到 window 中在 离开子应用 时会与原有的 window 与 快照对象 windowSnapshot 进行 diff,将 变更的属性 保存到 modifyPropsMap....

2022 你还不会微前端吗 (下) — 揭秘微前端核心原理(三)
文章 2023-04-20 来自:开发者社区

2022 你还不会微前端吗 (下) — 揭秘微前端核心原理(二)

独立运行时 —— 沙箱沙箱 的目的是 为了隔离子应用间 脚本 和 样式 的影响,即需要针对子应用的 <style>、<link>、<script> 等类型的标签进行特殊处理,而处理时机分为两种:在 初始化加载时,因为初始化加载子应用时,需要 加载其对应的 脚本 和 样式在 子应用正在运行时,因为子应用运行时可能会 动态添加 脚本 和 样式重写 appendCh....

文章 2023-04-20 来自:开发者社区

2022 你还不会微前端吗 (下) — 揭秘微前端核心原理(一)

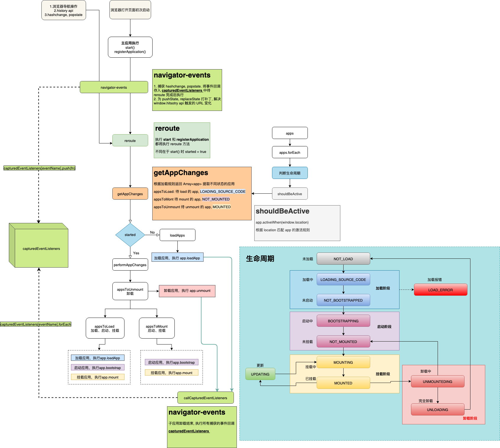
前言在上篇 2022 你还不会微前端吗 (上) — 从巨石应用到微应用 中已经了解了微前端的由来和基本使用,也提到了一些相关的原理,本篇文章为下篇主要从原理层面进行解析,然后再自己实现一个包含核心部分的微前端框架。微前端核心原理当然在正式开始自己实现之前,有且非常有必要先了解一下已有的微前端框架是如何实现其核心功能的,这里我们以 qiankun 来作为目标来了解一下其中的核心点:路由劫持加载子应....

2022 你还不会微前端吗 (下) — 揭秘微前端核心原理(一)
文章 2022-09-25 来自:开发者社区

【长文】微前端很好,为什么我却不使用? | 微前端原理剖析

当下前端所存在的一些问题在技术浪潮的推动下,由vue、react所主导的单页面应用已成为主流,但在开发中,随着业务的深入和项目的复杂,带来了逻辑定位问题、打包速度问题、部署上线等等问题,往往我们可能只是更改了一行JS代码,到最后发布的时候,整个项目却要整个重新打包编译发布。公司可能存在旧系统框架开发维护的项目,我们需要对以前的项目进行迭代或维护的时候,就不得不适应之前项目的开发环境,如果想要使用....

【长文】微前端很好,为什么我却不使用?  |  微前端原理剖析

本页面内关键词为智能算法引擎基于机器学习所生成,如有任何问题,可在页面下方点击"联系我们"与我们沟通。

产品推荐

阿里巴巴终端技术

阿里巴巴终端技术最新内容汇聚在此,由阿里巴巴终端委员会官方运营。阿里巴巴终端委员会是阿里集团面向前端、客户端的虚拟技术组织。我们的愿景是着眼用户体验前沿、技术创新引领业界,将面向未来,制定技术策略和目标并落地执行,推动终端技术发展,帮助工程师成长,打造顶级的终端体验。同时我们运营着阿里巴巴终端域的官方公众号:阿里巴巴终端技术,欢迎关注。

+关注