文章 2024-07-31 来自:开发者社区

在微信框架模块中,基于Vue&Element前端的后台管理功能介绍

微信开发包括公众号、企业微信、微信小程序等方面的开发内容,需要对腾信的微信API接口进行封装:包括事件、菜单、订阅用户、多媒体文件、图文消息、消息群发、微信支付和企业红包、摇一摇设备、语义理解、微信小店、微信卡劵等相关接口处理,另外还包括扫一扫、图库和照片管理、地理位置、H5页面开发等内容,以及企业微信通讯录接口、成员消息相互发送等方面接口。 本篇介绍微信后台管理功能,在原先基于Asp....

在微信框架模块中,基于Vue&Element前端的后台管理功能介绍
文章 2024-07-30 来自:开发者社区

VUE+Element 前端应用开发框架功能介绍

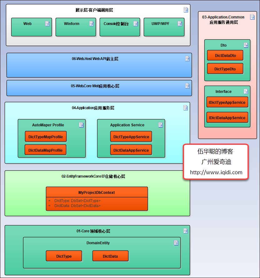
前面介绍了很多ABP系列的文章《ABP框架使用》,一步一步的把我们日常开发中涉及到的Web API服务构建、登录日志和操作审计日志、字典管理模块、省份城市的信息维护、权限管理模块中的组织机构、用户、角色、权限、菜单等内容,以及配置管理模块,界面的高级查询处理等内容,并根据我们在Winform领域多年的开发经验,完成了系统功能在Winform界面下的实现,并利用工具实现快速的Winform界面生成....

VUE+Element 前端应用开发框架功能介绍
文章 2024-07-30 来自:开发者社区

循序渐进VUE+Element 前端应用开发(18)--- 功能点管理及权限控制

在一个业务管理系统中,如果我们需要实现权限控制功能,我们需要定义好对应的权限功能点,然后在界面中对界面元素的功能点进行绑定,这样就可以在后台动态分配权限进行动态控制了,一般来说,权限功能点是针对角色进行控制的,也就是简称RBAC(Role Based Access Control)。在前面随笔中,我们介绍了菜单资源,在权限管理系统中,菜单也是属于权限控制的一个资源,其也是作用于角色层面上的。本篇....

循序渐进VUE+Element 前端应用开发(18)--- 功能点管理及权限控制

本页面内关键词为智能算法引擎基于机器学习所生成,如有任何问题,可在页面下方点击"联系我们"与我们沟通。

产品推荐

阿里巴巴终端技术

阿里巴巴终端技术最新内容汇聚在此,由阿里巴巴终端委员会官方运营。阿里巴巴终端委员会是阿里集团面向前端、客户端的虚拟技术组织。我们的愿景是着眼用户体验前沿、技术创新引领业界,将面向未来,制定技术策略和目标并落地执行,推动终端技术发展,帮助工程师成长,打造顶级的终端体验。同时我们运营着阿里巴巴终端域的官方公众号:阿里巴巴终端技术,欢迎关注。

+关注