阿里云文档 2025-12-09

RDS各地域的公网与VPC接入地址-云数据库RDS-阿里云

亚太地域名称地域ID公网接入地址VPC接入地址华北2(北京)cn-beijingrdsai.aliyuncs.comrdsai-vpc.cn-beijing.aliyuncs.com华北6(乌兰察布)cn-wulanchaburdsai.aliyuncs.com华东1(杭州)cn-hangzhour...

阿里云文档 2025-11-17

使用CheckServiceLinkedRole查询服务关联角色是否已创建-云数据库 RDS-阿里云

该接口用于查看是否已创建服务关联角色(SLR)。

阿里云文档 2025-11-11

调用CheckServiceLinkedRole查询服务关联角色是否已创建-云数据库 RDS-阿里云

该接口用于查看是否已创建服务关联角色(SLR)。

阿里云文档 2025-11-11

使用CreateServiceLinkedRole创建服务关联角色-云数据库 RDS-阿里云

该接口用于创建服务关联角色(SLR)。

阿里云文档 2025-11-10

调用CreateServiceLinkedRole API创建服务关联角色-云数据库 RDS-阿里云

该接口用于创建服务关联角色(SLR)。

文章 2025-10-24 来自:开发者社区

基于RDS Supabase 服务高效构建轻量级应用,完成任务可赢取淘公仔、加湿器等好礼!

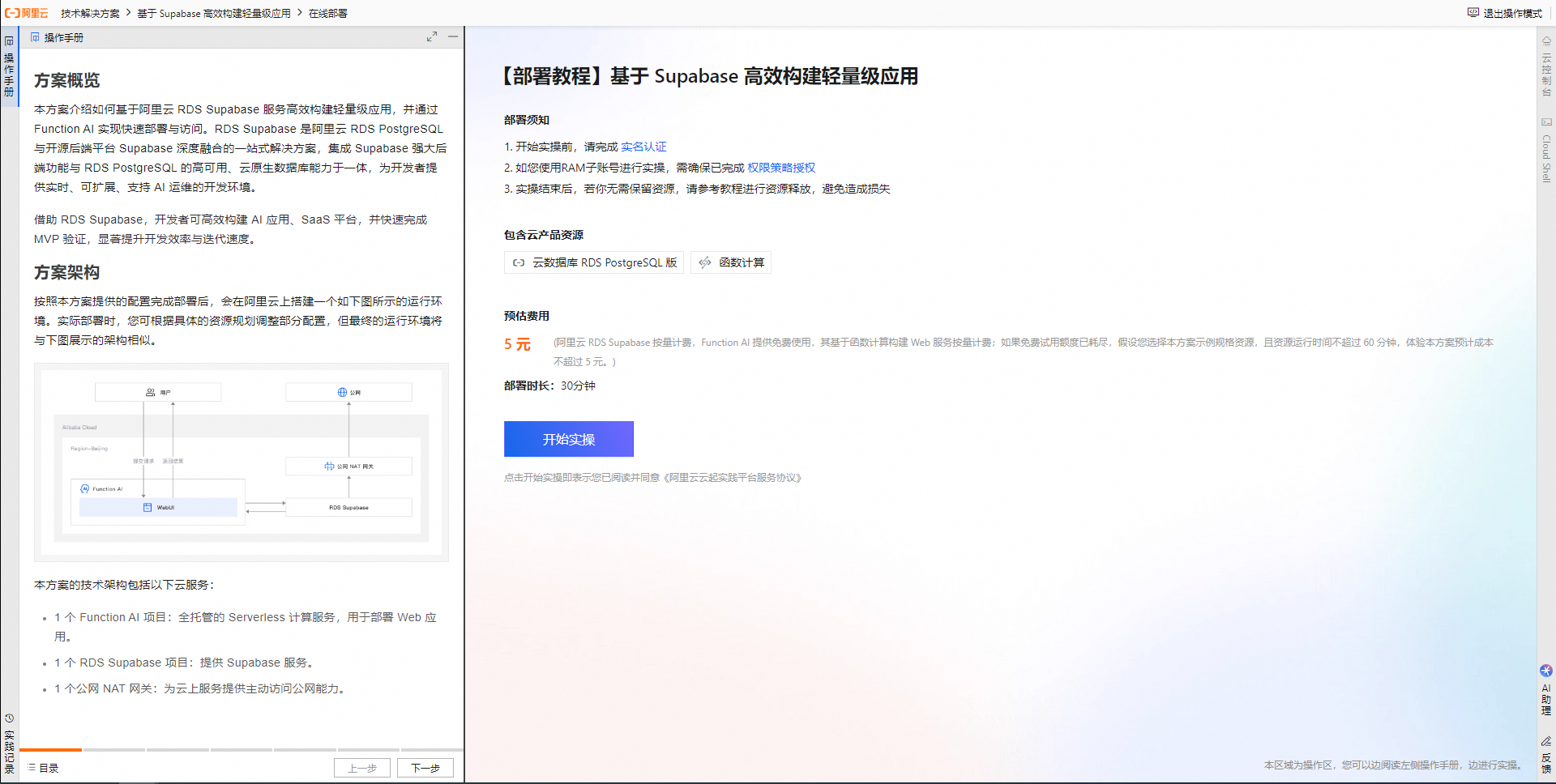
随着企业对高效开发和快速迭代的需求不断增加,传统的后端开发面临着诸多挑战:高昂的基础设施成本、复杂的技术门槛以及漫长的开发周期,都严重影响了中小团队推进核心业务的进程。同时,技术门槛的提升,使得中小团队在快速迭代方面面临着巨大的压力,难以适应市场变化。 本方案将介绍如何基于阿里云 RDS Supabase 服务高效构建轻量级应用,深度融合了高可用的 RDS PostgreSQL...

基于RDS Supabase 服务高效构建轻量级应用,完成任务可赢取淘公仔、加湿器等好礼!
文章 2025-07-31 来自:开发者社区

附部署代码|云数据库RDS 全托管 Supabase服务:小白轻松搞定开发AI应用!

作者:日近 木信 晟伟 前言 云数据库 RDS  PostgreSQL全托管Supabase服务,为客户提供AI应用开发的新范式。 相比于传统开发模型,基于RDS Supabase的开发模型有以下几个核心优势: 开发部署效率:传统应用通常...

附部署代码|云数据库RDS 全托管 Supabase服务:小白轻松搞定开发AI应用!
文章 2025-07-31 来自:开发者社区

附部署代码|云数据库RDS 全托管 Supabase服务:小白轻松搞定开发AI应用

前言 云数据库 RDS PostgreSQL全托管Supabase服务,为客户提供AI应用开发的新范式。 相比于传统开发模型,基于RDS Supabase的开发模型有以下几个核心优势: 开发部署效率:传统应用通常有多层架构,并且前后端服务以及数据库之间紧密耦合,Su...

附部署代码|云数据库RDS 全托管 Supabase服务:小白轻松搞定开发AI应用
问答 2024-07-28 来自:开发者社区

RDS(关系型数据库服务)的应用场景?

RDS(关系型数据库服务)的应用场景是什么?

本页面内关键词为智能算法引擎基于机器学习所生成,如有任何问题,可在页面下方点击"联系我们"与我们沟通。

产品推荐

数据库

数据库领域前沿技术分享与交流

+关注