Pure PostgreSQL实现推荐系统
Pure PostgreSQL实现推荐系统 推荐系统大家都熟悉哈,猜你喜欢,淘宝个性化什么的,前年双十一搞了个大新闻,拿了CEO特别贡献奖。 今天就来说说怎么用PostgreSQL 3分钟实现一个最简单ItemCF推荐系统,以推荐系统最喜闻乐见的movielens数据集为例。 原理 Item CF,全称Item Collaboration Filter,即基于物品的协同过滤,是目前业界应用最多的....
PgSQL · 实战经验 · 旋转门压缩算法在PostgreSQL中的实现
背景 在物联网、监控、传感器、金融等应用领域,数据在时间维度上流式的产生,而且数据量非常庞大。 例如我们经常看到的性能监控视图,就是很多点在时间维度上描绘的曲线。 又比如金融行业的走势数据等等。 我们想象一下,如果每个传感器或指标每100毫秒产生1个点,一天就是864000个点。 而传感器或指标是非常多的,例如有100万个传感器或指标,一天的量就接近一亿的量。 假设我们要描绘一个时...
PostgreSQL 全表 全字段 模糊查询的毫秒级高效实现 - 搜索引擎也颤抖了
标签 PostgreSQL , 分词 , 全文检索 , 全字段检索 , 任意字段检索 , 下拉框选择 , 搜索引擎 背景 在一些应用程序中,可能需要对表的所有字段进行检索,有些字段可能需要精准查询,有些字段可能需要模糊查询或全文检索。 比如一些前端页面下拉框的勾选和选择。 这种需求对于应用开发人员来说,会很蛋疼,因为写SQL很麻烦,例子: 之前写过一篇文章来解决这个问题 《PostgreSQ...
门禁广告销售系统需求剖析 与 PostgreSQL数据库实现
门禁广告销售系统需求剖析 与 PostgreSQL数据库实现 作者 digoal 日期 2016-11-24 标签 PostgreSQL , 门禁广告 , 数组 , 范围类型 , 抢购 , 排他约束 , 大盘分析 , 广告查询 , 火车票 背景 上班打卡是一件很常见的事情,就像小时候的大宝广告,大宝天天见。 对于这种每天都要见的事物,也是广告主追逐的地盘,就好像电梯...
在PostgreSQL中实现按拼音、汉字、拼音首字母搜索的例子
在PostgreSQL中实现按拼音、汉字、拼音首字母搜索的例子 作者 digoal 日期 2016-11-09 标签 PostgreSQL , 拼音 , 中文分词 , tsvector , 拼音首字母 , hmm , 词库 背景 PostgreSQL有很多特性是可以提升开发效率,提高生产力的。 在前端页面中,搜索是一个非常常用的功能,例如淘宝首页的搜索。 为了提升用户体验,用户可以按...
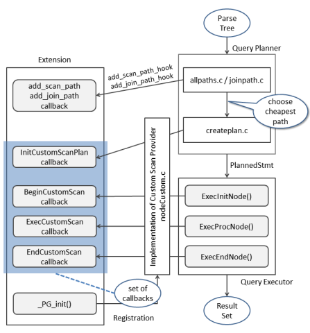
PostgreSQL 9.5+ 高效分区表实现 - pg_pathman
PostgreSQL 9.5+ 高效分区表实现 - pg_pathman 作者 digoal 日期 2016-10-24 标签 PostgreSQL , 分区表 , pg_pathman , custom scan api 背景 目前PostgreSQL社区版本的分区表功能比较弱,需要通过继承和触发器或RULE来实现分区表的功能,由于查询和更新涉及约束的检查、插入则涉及触发器或规则重写...
PostgreSQL 无缝自增ID的实现 - by advisory lock
PostgreSQL 无缝自增ID的实现 - by advisory lock 作者 digoal 日期 2016-10-20 标签 PostgreSQL , advisory lock , 无缝自增ID 背景 一般来说,数据库都会有序列的功能,例如PostgreSQL就支持序列。 序列是指一直增长的值,但是它有一个不好的地方,就是用掉后就不会再有了,因此对于使用者来说,可能会拿到空洞...
在PostgreSQL中实现update | delete limit
背景 使用MySQL的用户可能会比较熟悉这样的用法,更新或删除时可以指定限制更新或删除多少条记录。 达到限定的记录数后不再继续进行下去,而是返回。 delete from tbl where xxx limit 100; update tbl set xxx=xxx where xxx limit 100; 目前PostgreSQL没有类似的语法,但是可以通过其他手段来达到同样的效果。 w...
旋转门数据压缩算法在PostgreSQL中的实现 - 流式压缩在物联网、监控、传感器等场景的应用
背景 在物联网、监控、传感器、金融等应用领域,数据在时间维度上流式的产生,而且数据量非常庞大。 例如我们经常看到的性能监控视图,就是很多点在时间维度上描绘的曲线。 又比如金融行业的走势数据等等。 我们想象一下,如果每个传感器或指标每100毫秒产生1个点,一天就是864000个点。 而传感器或指标是非常多的,例如有100万个传感器或指标,一天的量就接近一亿的量。 假设我们要描绘...
PgSQL · 答疑解惑 · PostgreSQL 9.6 并行查询实现分析
背景 随着PG9.5 项目的release,属于PG9.6的代码也陆续进入代码主干,其中最让人激动的特性并行查询终于进入了核心代码。pger们对这个新特性期待了太久的时间,代码刚提交我们就迫不及待的拿到,从设计到性能进行一番探究,并通过本文介绍给大家。 并行技术的过去和未来 这是个很困难的工作,要说清楚它需要讲清楚并行技术相关的一些背景。 PG 目前的架构是基于多进程的,必要的信息通过共享内存这....
本页面内关键词为智能算法引擎基于机器学习所生成,如有任何问题,可在页面下方点击"联系我们"与我们沟通。
云数据库 RDS PostgreSQL 版您可能感兴趣
- 云数据库 RDS PostgreSQL 版插件
- 云数据库 RDS PostgreSQL 版版本
- 云数据库 RDS PostgreSQL 版实例
- 云数据库 RDS PostgreSQL 版最佳实践
- 云数据库 RDS PostgreSQL 版数据
- 云数据库 RDS PostgreSQL 版连接池
- 云数据库 RDS PostgreSQL 版数据库
- 云数据库 RDS PostgreSQL 版报错
- 云数据库 RDS PostgreSQL 版策略
- 云数据库 RDS PostgreSQL 版配置
- 云数据库 RDS PostgreSQL 版同步
- 云数据库 RDS PostgreSQL 版阿里
- 云数据库 RDS PostgreSQL 版说明
- 云数据库 RDS PostgreSQL 版云数据库
- 云数据库 RDS PostgreSQL 版rds
- 云数据库 RDS PostgreSQL 版功能
- 云数据库 RDS PostgreSQL 版索引
- 云数据库 RDS PostgreSQL 版自建
- 云数据库 RDS PostgreSQL 版oracle
- 云数据库 RDS PostgreSQL 版表
- 云数据库 RDS PostgreSQL 版语言
- 云数据库 RDS PostgreSQL 版创建
- 云数据库 RDS PostgreSQL 版库
- 云数据库 RDS PostgreSQL 版mongodb
- 云数据库 RDS PostgreSQL 版mysql
- 云数据库 RDS PostgreSQL 版支持
- 云数据库 RDS PostgreSQL 版阿里云
- 云数据库 RDS PostgreSQL 版账号
- 云数据库 RDS PostgreSQL 版产品
- 云数据库 RDS PostgreSQL 版访问
数据库
数据库领域前沿技术分享与交流
+关注